Flex 3 パブリックベータ Refactorコマンド試用
Flex 3 パブリックベータがダウンロード可能になったようです。新機能の一つとして「コードのリファクタリング機能」がついたとのこと。こいつは待ちに待っていた機能ではありませんか、というわけで早速試してみることに。
Flex Builder 3 Public Beta
http://labs.adobe.com/technologies/flex/flexbuilder3/
ActionScript Project を作成し、メインクラスとなる Sample.asファイルを作成。
次にNavigatorウインドウから右クリックでメニュー表示を見てみると、ありました「Refactor」コマンド。
「Refactor」コマンドの項目内には「Rename」がありました。
ベータなのでまだこれだけなのかな、と思いつつ、Renameの項目からクラス名「Sample」を「Sample2」に変更してみると次のようなエラーダイアログが表示されました。
An unexpected exception occurred while performing the refactoring. See the error log for more details. See the error log for more details.
なんだか Flex Builder 2 を使用していた時もこのようなエラーメッセージが表示されたことがあったような気がします。エラーの原因は少しわかりませんが、Flex Builderを何度か再起動してみたらエラーがでなくなりました。
「Rename」が成功すると、Sample.as内の「Sample」というクラス名とコンストラクタが「Sample2」にすべて変更されました。
次にtest.Testクラス(Test.as)を作成し、Sample2クラスからTestクラスのインスタンスを生成します。そしてTestクラスをRefactorコマンドでRenameし、クラス名を「Test2」にしてみるとどうなるか試してみます。
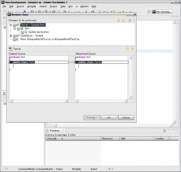
Previewボタンを押してみると、Testクラスを使用している全てのファイルの修正点を閲覧することが可能のようです。Sample2クラス内の「Test」の記述が「Test2」に変わることを教えてくれます。こ、こいつを待っていたんだぜ…!
今後できるようになるのかはわかりませんが、パッケージ名をRefactorコマンドで Rename等することはできない模様。属するパッケージを変更したい場合、今までどおり一個一個全てのクラスを修正していかなくてはならないようです。
Javaでeclipseによるリファクタリング機能説明のすごそうなページがありましたが、このようなことができるようになるのですかなあ。
実践!リファクタリング
http://gihyo.jp/magazine/wdpress/information/2007/vol37-refactoring


